Zero Trust is everywhere right now.
But most implementations still focus on access:
- Who can log in
- Who can call an API
- Who can reach a system
That model breaks down with agentic systems.
Because the real risk is not access.
It is what the system is allowed to do.
From Access Control to Execution Control
An agent may be fully authorized — and still:
- leak sensitive data
- call the wrong external system
- follow malicious instructions
- execute unintended actions
So the question shifts from:
“Can this entity access the system?”
to:
“Should this action be executed right now?”
Zero Trust Execution Layer
In K9-AIF, this led to a different approach:
A Zero Trust Execution Layer.
Every action — whether initiated by an agent, orchestrator, or workflow — is:
- verified
- context-evaluated (identity, data sensitivity, destination)
- risk-scored
- policy-controlled
Not at the edge.
Not at login.
But at the moment of execution.
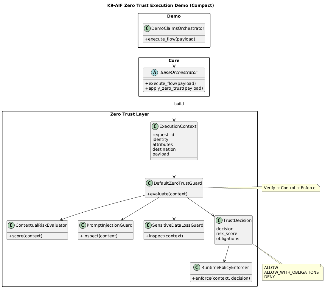
Execution Flow
Here’s how the execution flow works:

Zero Trust is applied directly within the orchestration flow:
- ExecutionContext captures identity, attributes, and destination
- Guards evaluate risk, compromise signals, and data exposure
- A TrustDecision is produced before execution
- A PolicyEnforcer applies obligations such as masking or audit logging
Decision Model
Instead of a binary allow/deny, the system supports:
- ALLOW
- ALLOW_WITH_OBLIGATIONS
- DENY
- REQUIRE_APPROVAL
This enables controlled execution rather than simple blocking.
ABB Class Structure
The execution flow above is implemented in K9-AIF using ABB-level security components.
The diagram shows how the Zero Trust layer is structured around:
ExecutionContextBaseZeroTrustGuardBaseRiskEvaluatorBaseCompromiseGuardBaseDataLossGuardBasePolicyEnforcerTrustDecision
This keeps the pattern extensible while allowing concrete SBB implementations to plug into the framework.
Architectural Integration in K9-AIF
The Zero Trust Execution Layer is not a standalone component.
It is implemented as a native capability within the K9-AIF framework and integrated directly into core architectural layers:
- BaseRouter → enforcement before routing
- BaseOrchestrator → enforcement before execution
Built using K9-AIF’s Architecture Building Blocks (ABB), the Zero Trust layer is:
- reusable
- extensible
- configuration-driven
This allows Zero Trust to be applied consistently across all agentic workflows without requiring application-specific logic.
Zero Trust is not a gate. It is a layer.
Example Scenarios
The demo implementation includes:
- Low-risk internal request → ALLOW
- Sensitive external request → ALLOW_WITH_OBLIGATIONS (mask + audit)
- Prompt injection attempt → DENY
These flows are not only executed but also visualized.
Visualization
The architecture is available as a live graph in the K9-AIF Graph Explorer. 👉 https://graph.k9x.ai
Navigate to:
Examples → Zero Trust Execution Demo
This makes it possible to:
- explore relationships between components
- trace execution flow visually
- understand where control is applied
Why This Matters
Most agent frameworks focus on:
- coordination
- task execution
- orchestration
What’s missing is:
control over execution itself.
As agentic systems become more autonomous, this becomes the critical layer.
Closing Thought
Zero Trust in agentic systems is not about controlling access.
It is about controlling execution.
And that shift changes how we design AI systems.
References
- K9-AIF Framework: https://github.com/k9aif/k9-aif-framework
- Blog: https://blog.k9x.ai
